By
Scott Taylor - Network Architect, Internet2
Estimated reading time: 4 minutes
It’s been a big year for Internet2 Insight Console, the web-based interface that empowers members to visualize, manage, and troubleshoot Internet2 network services. Starting in March, Internet2 released Insight Console’s first features throughout 2023: Looking Glass, Community, Interfaces, and Virtual Networks.
This blog offers a closer look at Virtual Networks, the newest Insight Console feature. It’s the culmination of a significant redesign and modernization of the way Internet2 members interact with network services, reflecting deep engagement with and input from our community.
Virtual Networks was released in late October following the successful migration of more than 2,000 active connections from OESS and the Cloud Connect Portal – an effort that involved zero downtime.
What is Virtual Networks
The Insight Console Virtual Networks feature is Internet2’s software-defined interconnection platform. Internet2 members can use Virtual Networks to extend their institutions’ infrastructure, allowing their network presence to expand anywhere within the Internet2 national network’s reach. That includes connections to major cloud providers like Amazon Web Services, Google Cloud, Microsoft Azure, and Oracle Cloud Infrastructure using Internet2 Cloud Connect. It also includes non-cloud connections, such as a virtual LAN (VLAN) to connect to another or multiple Internet2 member institutions in support of a collaborative research project.
Members have two options for accessing Virtual Networks: through Insight Console using a web browser at https://console.internet2.edu or programmatically using a web API. Here the focus is on the web browser interface for Insight Console, but watch for more information about the web API in 2024.
While much of the functionality in the first release of Virtual Networks was about feature parity with the former OESS and Cloud Connect Portal, the most significant enhancement is the robust service visualization it enables. Insight Console’s new platform and user interface also allow easier development and feature improvements going forward.
Since Virtual Networks was released in October, our Infrastructure Systems and Software team has already implemented a few minor changes based on community feedback and requests. In many ways, the new energy community users bring through their questions and ideas are helping to drive the vision and future enhancements.
How to Get Started With Virtual Networks
I would encourage community members to log in to Insight Console and become familiar with Virtual Networks and other features even if they don’t have an immediate use case. That way, when a need emerges, they won’t need to go through an onboarding process to accomplish their objectives.
Network Connectors who connect directly with the Internet2 network should become familiar with multiple features of the platform:
- Looking Glass – Gain visibility and run supported commands on live, production Internet2 routers.
- Community – Manage organizations that fall under your membership and review which users should have access to act as auditors, engineers, and administrators.
- Interfaces – Delegate VLANs to your member organizations, allowing your members to build connections across the Internet2 network.
- Virtual Networks – Create your own private network on the Internet2 backbone.
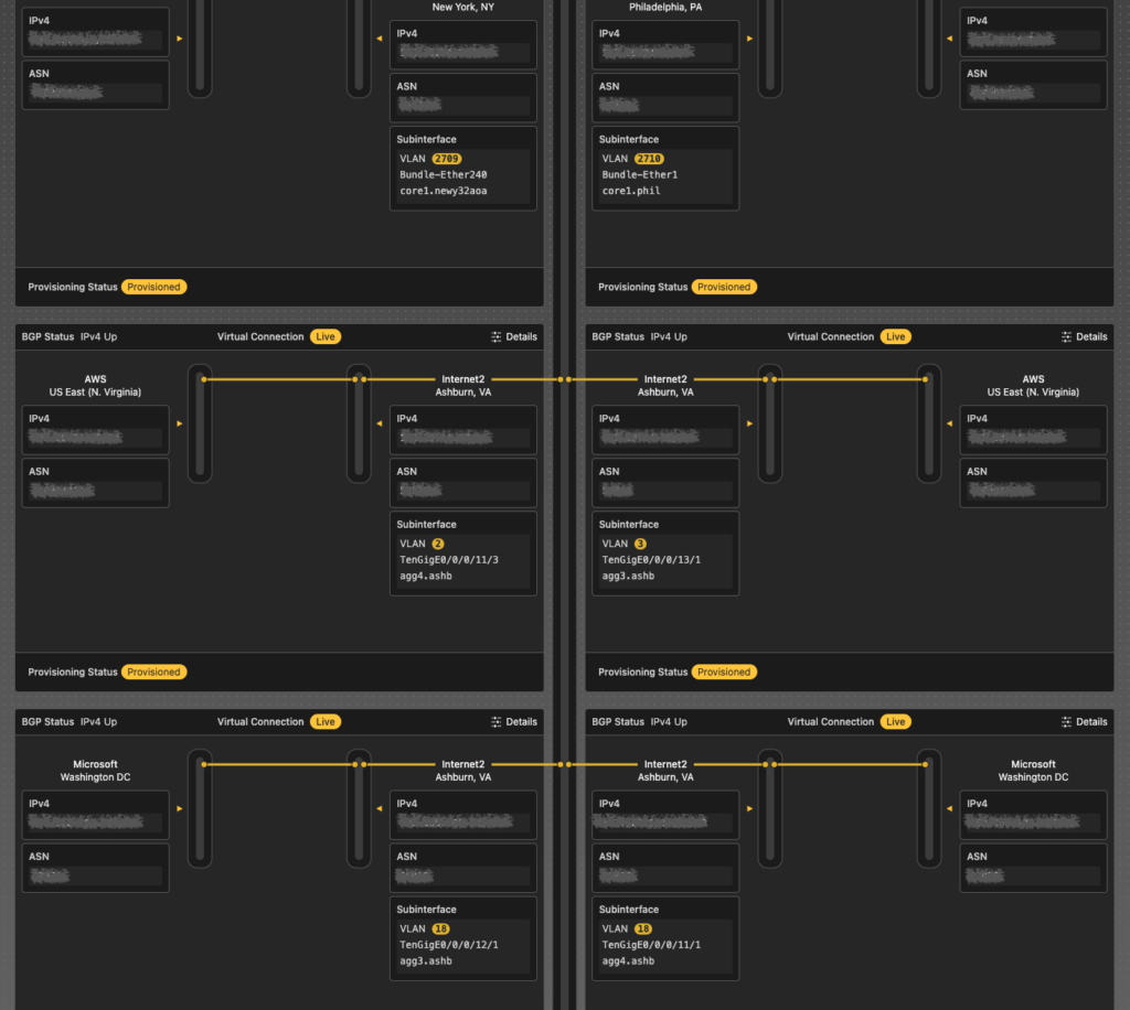
Virtual Networks interface showing a regional R&E network’s connections to multiple cloud providers using Internet2 Cloud Connect. Click to enlarge.
Internet2 Members who receive VLAN delegations from a Network Connector, and then use Internet2 Cloud Connect to reach major cloud providers or build non-cloud Layer 2 or Layer 3 connections, should focus on the Virtual Networks feature. I suggest exploring and getting familiar with building virtual switches (Layer 2) and virtual routers (Layer 3) in a test space. Also, investigate the collaboration capabilities of Virtual Networks spaces. Use that to invite another organization to interconnect their infrastructure into your virtual network, allowing multiple parties to collaboratively and asynchronously build connections.
Ask Questions, Share Feedback, Learn More
Internet2 welcomes your questions and feedback about Insight Console and its features including Virtual Networks, which will help us continue to incorporate community input in the design and development processes.
Next Up for Insight Console
I am excited to see future enhancements to Insight Console and how Internet2 will continue to extend our members’ ability to visualize and manage services on the network. Looking ahead, members can expect better insight into the services and additional functionality to networking for cloud services and cloud routing capabilities, as well as prefix management. Throughout 2024, we will begin to investigate and start design work for these forthcoming feature releases.
ICYMI
About the Author(s)
Scott Taylor is a Network Architect at Internet2. He has over 20 years of experience in networking and is passionate about connecting networks together. He recently led the Internet2 NGI Packet Platform Selection and was formerly the Director of Connecticut Education Network (CEN), an R&E network serving Connecticut.